Constant Directivity behavior, without diffraction
The goal of a horn or waveguide is to control how a device—such as a tweeter or compression driver—radiates sound into the room.
This radiation pattern, or directivity, should remain consistent across frequencies.
However, when directivity is not constant, the coverage narrows progressively as the frequency increases. This can cause uneven sound dispersion and affect the listening experience.
To illustrate this, the polar plot below shows sound energy (in dB) as a function of the radiation angle:

On this polar map, which visualizes how sound energy spreads, you can see that the coverage becomes too narrow too early—starting around 5 kHz.
This narrowing makes the speaker sound “small” and incoherent because the sound radiates unevenly at different frequencies.
By addressing this issue—achieving constant directivity—we can create a speaker with a coherent sound and a wide, natural soundstage.
This involves reducing effects like midrange narrowing and beaming, ensuring smooth directivity matching at the crossover,
and maintaining proper center-to-center spacing according to crossover wavelength.
For detailed steps, you can follow our implementation guide.
Critical Distance, adapt your opening coverage to listening distance
We listen at a so-called critical distance where the direct field (sound coming directly from the speaker) and the reverberant field (sound that rebounds on walls) are approximately at a 50/50 or 60/40 ratio.
The brain has an integration time to merge these two fields, and this time varies according to frequency.
We choose a crossover point where directivity match occurs—that is, when the horn begins to lose its directivity and the woofer becomes more directive.
Thanks to this, there is no abrupt change in directivity.
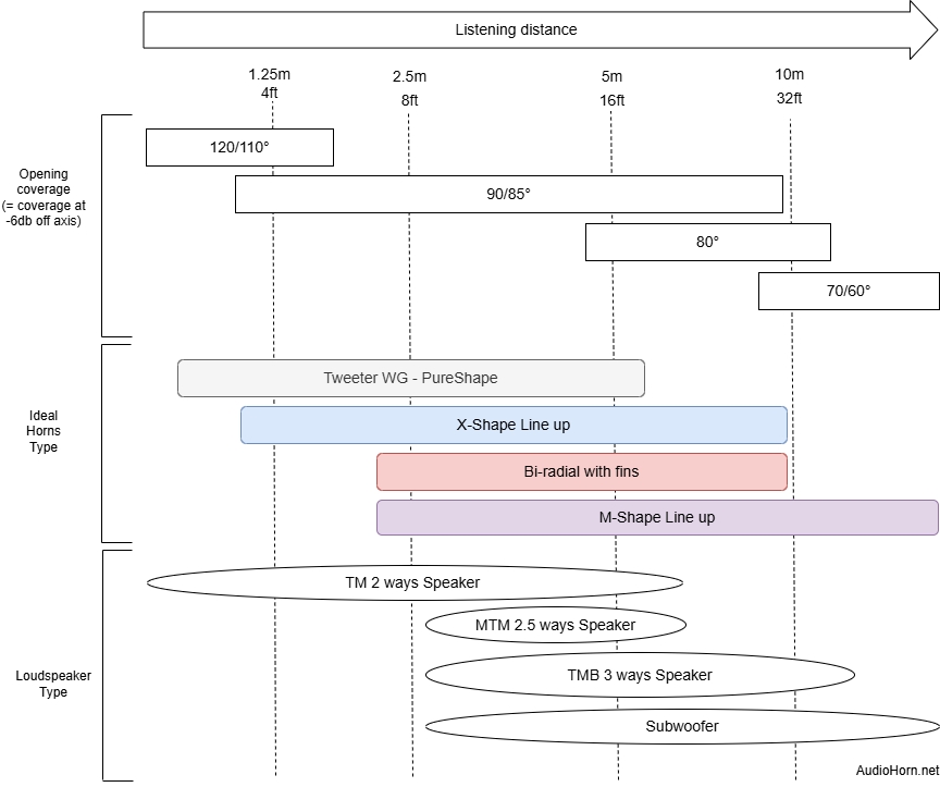
Our main purpose is to adapt opening coverage to listening distance and room acoustics.
As seen in the critical distance article, it is important to avoid the “one-120°-coverage-fits-all” approach.
Here is a guide of coverage according to distance:
The ideal theoretical response usually look like:

The response is completely linear and the yellow color (-6dB) defines the coverage angle in degrees. Of course, a speaker cannot be linear over this entire bandwidth:
-
At the bottom frequency it will be the end of control of the horn, directly dictated by horn width.
-
At the top frequency it will be limited according to the throat size (2"/1.5"/1"), the smaller the throat, the higher the directivity control will be pushed.
-
On psycho-acoustic grounds, it is not very desirable to be constant at very high frequencies, so in fact this pattern is not ideal.
Two things that are important not to forget:
-
We always choose a crossover frequency between two devices where the radiation pattern is similar between these two elements, as seen in the directivity match article.
-
The opening of the horn must be coherent with the listening distance as seen in the critical distance article and at the end of this article.
Why Is It Not Desirable to Extend Constant Directivity Too High?
Constant directivity is essential for controlled dispersion and a consistent off-axis response,
but it should be applied where it is most effective. Extending constant directivity too high in frequency can introduce drawbacks that outweigh its benefits.
The key is not just to be constant but to be constant where it matters, with the appropriate coverage, while ensuring energy is distributed efficiently rather than wasted.
Here are the main reasons why pushing constant directivity too high is not always desirable:
-
Ear sensitivity decreases above 8–10 kHz, as does our perception of directivity. This means that maintaining strict control in this range does not significantly impact the perceived soundstage or imaging.
-
The amount of sound information above 8–10 kHz is minimal in practice. Most natural sound sources and recorded material contain little energy at these frequencies, making extreme control less relevant.
-
Breakup excitation (time domain): Pushing too much energy into the high frequencies excites diaphragm resonances, leading to poor burst decay in the HF. This can introduce unwanted ringing and time-domain distortions.
-
When breakup occurs, the compression driver stops following the horn’s profile perfectly. The wavefront becomes fragmented, creating a “wavefront soup.” While SPL measurements may appear flat, the actual sound quality can be compromised.
-
Directivity is fundamentally an energy distribution problem. Any energy maintained off-axis is energy that is no longer available on-axis, and vice versa.
Extending constant directivity too high redistributes HF energy away from the main axis, which can lower on-axis SPL. Since HF content naturally decreases in level as frequency increases, further spreading this limited energy results in an overall weaker on-axis response, requiring significant EQ compensation. -
EQ considerations: When applying EQ, we typically establish an anchor point in the response where it begins to roll off. Below this point, EQ is used to compensate for losses, except in cases where the response is naturally rising. This anchor point is often around 14–15 kHz, so maintaining constant directivity too high can push this point lower in level, making EQ correction more challenging.
This is why the maximum constant directivity behavior is often kept close to 7–8 kHz, sometimes slightly higher, but not too close to the anchor point. Some drivers, like coaxial designs with integrated super tweeters (be cautious, as these are annular diaphragms and do not have the same maximum SPL) or AMTs, can maintain constant directivity at higher frequencies without losing SPL. However, in practical usage, the difference is often negligible to our ears, and EQ adjustments would not significantly improve the overall listening experience.
Where to ideally stop my constant directivity?
There is no absolute answer to this. Some time ago, we suggested stopping around 700–800 Hz while maintaining good directivity thanks to a large 15" woofer.
One thing is certain: as we saw in the critical distance article explaining how the modal field works, at this frequency range we enter a chaotic acoustic behavior dominated by the room’s geometry. This begins roughly at the Schroeder Frequency — around 250 Hz for a typical listening room.
At this point, we no longer think in terms of directivity but rather in terms of energy distribution. Removing part of the energy in the modal regime by using directivity may reduce or impact this distribution depending on the room and the position of the device reproducing the modal field.
In this zone, we aim to diffuse the modes and distribute the sources below 50–60 Hz using multiple subwoofers. This helps spread the modes evenly and avoid creating nulls or dead spots where the bass disappears in the listening area.
Additionally, the room gain effect plays an important role in extending bass response downward. This natural acoustic reinforcement from room boundaries contributes significantly to the perception of low-frequency extension in typical listening environments.
Making it risky to send less energy in this area, of course; the modal field needs to be managed carefully for the best results, as explained here: subwoofer integration.
All together, this makes the search to control bass directivity below the Schroeder frequency (usually around 250 Hz) inefficient.
Round vs. Rectangular Horns: Differences in Directivity Control and Loading

A round horn tends to lose its directivity control more gradually at the end of its profile. In some cases, this smoother behavior can be seen as an advantage, but it comes at the cost of reduced directivity constancy in the lower frequency band and weaker acoustic loading.
Two main drawbacks result from this behavior:
- Loss of constancy in the lower range — precisely the band where stable directivity is most valuable.
- Reduced acoustic loading — because part of the energy is radiated off-axis instead of being maintained on-axis.
A useful analogy is to imagine placing a rectangle inside a circle. Certain curved portions of the circle are too weak in surface area to impose strong directivity.
In those regions, the horn profile becomes insufficient to maintain control, leading to an early transition between guided directivity and free radiation — in other words, a loss of control and loading earlier than expected.
Another aspect that has to be taken into consideration is the perfect symmetry of a round horn. This symmetry tends to concentrate diffraction rather than distribute it, which is why a small amount of asymmetry between the vertical and horizontal planes is desirable in horn design.
A second point concerns the use of a round or elliptical horn in a rectangular cabinet. The profile will only remain smooth on three points where the horn “touch” (in green) the cabinet roundovers. On the remaining perimeter, the flat surface produces diffraction (in orange), which in turn affects directivity.

This is due to the nature of the wavefront in the horn or front baffle, which should follow a continuous acceleration profile. A sudden flat surface is not perceived as part of this continuous acceleration and therefore introduces diffraction.
Psycho-acoustic And Real Ideal Response
Considering the points above, a good horn response should look like this—here shown with a X-Shape 25 cm on a BMS 5530:

The aim is to push the constant directivity behavior in regard to horn width and throat size as high as possible, without necessarily going beyond 7/8 kHz.
At the low-frequency limit of control, we try to cover most of the reverberant field—roughly up to the beginning of the Schroeder frequency range—which depends on the room size.
We need to minimize midrange narrowing and midrange beaming as much as possible.
The listening experience will be greatly improved with constant directivity. In a room, nearly half of the sound you hear is a reflection from the walls, so even if you listen alone in front of the speaker, a constant directivity horn will make a significant difference, providing a more natural and faithful sound.
More about Psychoacoustics here.
